QBCS’s RIB Hospital for OIC extension is a replacement for RICS. Oracle is moving away from its Retail Integration Cloud Service (RICS/RIB) for integrations on it’s Oracle Retail cloud solutions. This means that existing integrations to third-party systems that leverage RICS and RIB will need to be updated to function without leveraging this deprecated technology.
For third party integration scenarios that currently leverage RICS and RIB, such as integrations with on-premise RMS, SIM, GBUCS-MFCS, or any 3rd party systems, Oracle recommends leveraging the Oracle Integration Cloud (OIC) service.
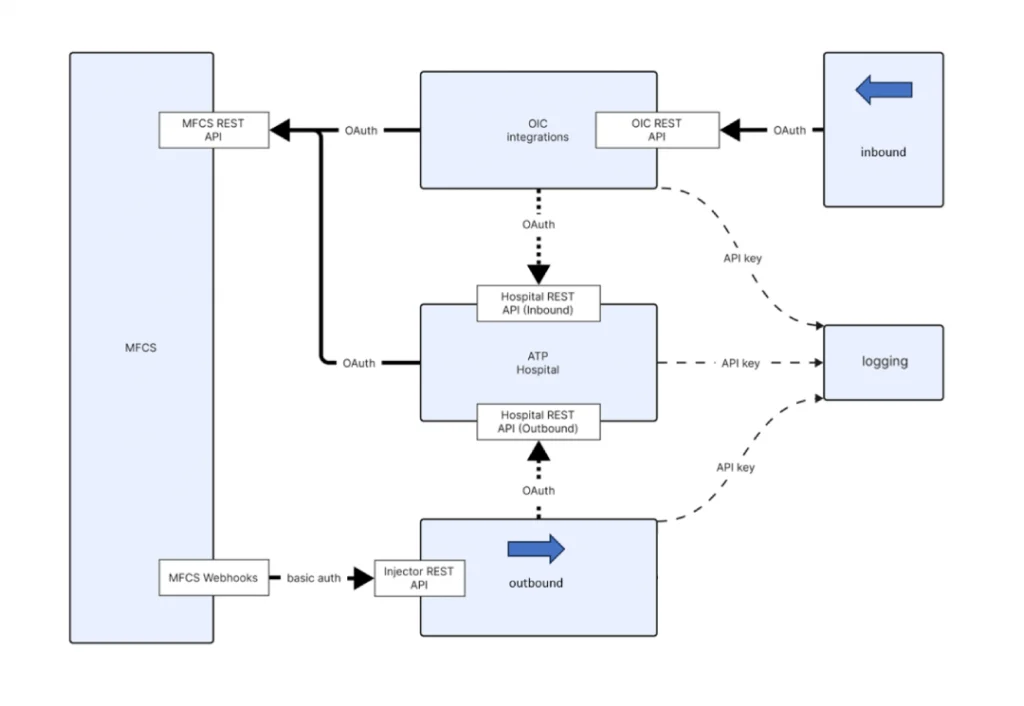
Oracle Integration Cloud (OIC) is a middleware for connecting and integrating cloud, on-premise and any 3rd party applications. It simplifies connections between disparate systems using a low-code, visual interface and provides pre-built adapters, enabling data sharing, workflow automation, and business process management. OIC is a unified solution that helps organizations bridge gaps in their IT landscape, regardless of whether they use Oracle’s cloud applications or third-party services.
While OIC is the next best solution to maintain all integrations in a single platform, it does not include:
- out-of-the-box integrations for base Oracle Retail modules
- the extensive hospital and retrying capabailities that are available in RIB or RICS.
So, when there’s a need to integrate with Oracle Retail cloud solutions from third party systems, it is also needed to develop and tailor all the integrations to Oracle Retail solutions. OIC only implements a generic and rather technical approach for message retries, which means there is also a need for a more complex hospital and retry mechanism to be deployed to cover all possible cases that are currently managed in RIB and RICS.
Our pre-built solution provides an accelerator for such scenarios.
QBCS’s solution replicates current RICS functionality and scope without altering message sender and receiver systems or messages making it quick and easy to deploy and securing all hospital and retry functionalities retailers have relied on with RICS.
Our solution consists of the following components:
- Pre-built mapping between RIB XML and MFCS JSON field naming conventions and format
- Pre-built OIC integration package to execute message forwarding and hospital handling
- APEX hospital and retry mechanism, deployable on either RDS or ATP
Are you interested in more details? Read our detailed technical specifications, or contact our team directly!
